Parte 16 – Creación del Formulario de Categorias
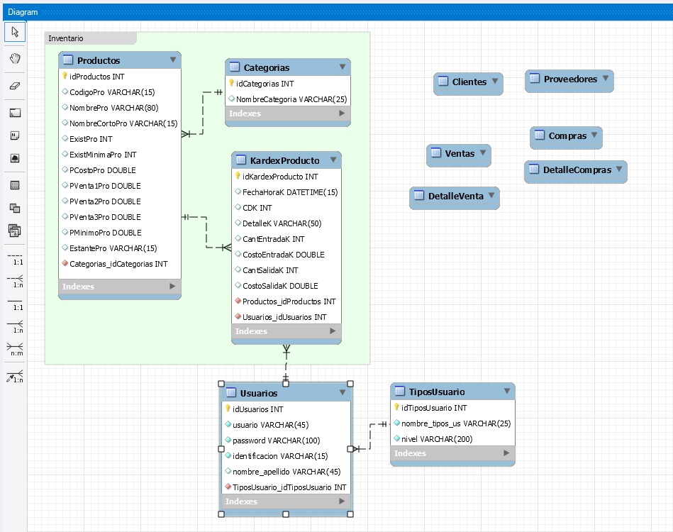
En esta lección vamos a crear el Formulario de Categorías para productos. En este vídeo basado en el diseño de la base de datos creamos las tablas del modulo de inventario las cuales son: Productos Categorías Proveedores Creamos el formulario de Categorías y lo que hacemos es usar las sub procedimientos que usamos en el […]
Parte 16 – Creación del Formulario de Categorias Read More »







